|
||||||||||||
| 前のページ 1 2 3 次のページ | ||||||||||||
| サーバアーキテクチャを選ばない | ||||||||||||
|
マスカットはクライアント側のアプリケーションを構築するためのフレームワークです。サーバとのやり取りはすべてXMLで行うため、XML通信さえ可能であればどのようなサーバアーキテクチャにも適用可能です。 |
||||||||||||
| 2つの開発環境 | ||||||||||||
|
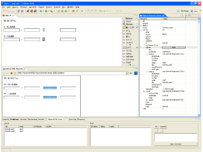
マスカットでは、レイアウト定義XMLとイベント定義XMLを作成するためにWebブラウザ上で動作する「ブラウザ版IDE」とEclipse上で動作する「Eclipse版IDE」の2つのIDEが用意されており、用途によって使い分けることが可能です。 図2はブラウザ版IDEの画面です。ブラウザ版IDEでは、Webブラウザからレイアウト定義XMLを作成することができます。 図3はEclipse版IDEの画面です。レイアウトとイベントのマッピングをとりながらレイアウト定義XML、イベント定義XMLを作成することができます。 このように、ロジックとデザインを切り分けて開発できるようになり、MVCモデルの開発をより実践的に進めることができます。また、プレゼンテーションなどにも使えるため、顧客に対して強いアプローチができるようになります。 |
||||||||||||
| 日本発のプロジェクト | ||||||||||||
|
マスカット公式サイトを見るとわかるように、マスカットに関する日本語情報は多数あります。日本語によるメーリングリスト、フォーラム、チュートリアル、リファレンスなど、日本発プロジェクトならではの充実ぶりです。すでにメーリングリストやフォーラムではユーザ同士、あるいはユーザと開発者間の意見交換が活発に行われています。 2006年11月17日現在、マスカットプロジェクトはSourceForge.jpの2,000を超えるすべてのプロジェクトの中で、「活発なプロジェクト」の1位にランキングされています。 |
||||||||||||
| Apache Licenseを採用したオープンソース | ||||||||||||
|
マスカットはライセンスとして、オープンソースライセンスの中でも制限が緩い「Apache License,Version2.0」を採用しています。これにはマスカット本体だけでなくIDEも含まれます。 マスカットのソースコードすべてがSourceForge上で公開されています。公開後、ユーザから数多くの機能要望やバグ報告が寄せられており、それらに対応する形で随時最新版をリリースしています。 このようにマスカットはオープンソースコミュニティによりメンテナンスされているため、継続的な機能拡張やバグ修正が期待できます。 |
||||||||||||
|
前のページ 1 2 3 次のページ |
||||||||||||
|
|
||||||||||||
|
|
||||||||||||
|
||||||||||||
|
|
||||||||||||
|
||||||||||||
|
|
||||||||||||
|
||||||||||||



