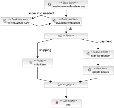
?T???v???v???Z?X??`websale?ɂ??? ????m?F?ɗ??p????T???v???v???Z?X??`websale?́A???i?̒????f?[?^???́A?????f?[?^?̓??e?m?F?A?z???A?????ԍ??̓??́A???グ?v??̊e?^?X?N???e?S?????[?U?????ꂼ??s???Z?[???X?v???Z?X???`???????̂ł??B ?v???Z?X??`?͏ォ?珇?ɁA???????̓^?X?N?icreate new web sale order?j??user???[?U?????s?A?????f?[?^?̊m?F?^?X?N?ievaluate web order?j??manager???[?U?????s?A?????????f?[?^?ɕs???Ȃǂ?????ꍇ??user???[?U?ɒ????f?[?^?̏C???^?X?N?ifix web order data?j???˗????A?????f?[?^?????Ȃ??ꍇ?͔z???ishipping?j?Ǝx???ipayment?j?????Ŏ??s?A?z???ł͏??i?z???^?X?N?iship item?j?????????s?A?x???ł?shipper???[?U???????ԍ??̓??̓^?X?N?iwait formoney?j?????s???A????̌v??^?X?N?iupdate books?j?????????s???A?z???Ǝx??????????ɏI????ԁiend?j?ɂȂ?t???[?ł??i?}1?j?B jBPM?R???\?[???ł̓f?t?H???g?ł???websale???????߂̃??[?U??`?????Ă???܂??̂ŁA?????̃??[?U???g???ē???m?F???ł??܂??B???[?U???Ɩ????͂??ꂼ??Auser???u?ڋq?B?????f?[?^????́v?Amanager???u?}?l?[?W???B?????f?[?^?̓??e?m?F?v?Ashipper???u?x???S???B?????ԍ?????́v?ƂȂ?܂??B?ł͓???m?F?????Ă??܂??傤?B websale?v???Z?X?̊J?n?ƒ????f?[?^???? jBPM?R???\?[???Ń??[?U/?p?X???[?h??user/user?Ƃ??ă??O?C?????܂??B?uProcesses ?? websale ?? Examine ?? Actions ?? Start?v?Ńv???Z?X???J?n???܂??B ?uCreate new web sale order ?? Evaluate?v?Œ????f?[?^????͂??܂??B?????ł̓{?[???y????10???????A?Z???iaddress?j?ɔz????u?a?J??b????v????́i?Ԓn?͓??͂??Ȃ??j????Evaluate???????܂??i???̃y?[?W?A?}2?Q?Ɓj?B???̉?ʂŃR?????g???͂????߂??܂??????????ă??O?A?E?g???܂??傤?B???O?A?E?g?͉?ʉE???Log Out???N???b?N???܂??B?ȍ~?̃X?e?b?v?????l?Ƀ??O?A?E?g???Ă????????B | ||||||||||||
?O?̃y?[?W 1 2 3 ???̃y?[?W | ||||||||||||
| ||||||||||||
| ||||||||||||
| ||||||||||||
| ||||||||||||


